永济市人民政府门户网站批准服务及信息系统集成成果解析
无线通信网络之LORA技术及其在信息系统集成服务中的应用
微芯 PIC32A 系列 集成高性能模拟外设的32位MCU及其在信息系统集成服务中的应用
153页精品PPT 全面解读阿里巴巴绩效管理与信息系统集成服务体系
三明系统集成工程进度管理软件在信息系统集成服务中的应用与优势
集成产品信息模型在信息系统集成服务中的关键作用
一台涨价20倍,650亿算力龙头低调发财的信息系统集成服务
工业机器人系统集成设计与应用
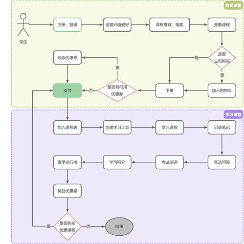
微服务架构企业级精品项目 天机学堂信息系统集成服务
全国第一!罗湖营商环境再凭实力“出圈”,信息系统集成服务成亮点
基于SSM的农业信息管理系统 农产品管理与信息系统集成服务
软件连接世界,信息服务生活——广州市天河职业高级中学软件与信息服务专业的信息系统集成服务
2018年动画行业研究报告——基于信息系统集成服务的视角
人工智能集群对光连接的特殊要求与信息系统集成服务
中国移动推出首个政企安全产品系统,以集成服务护航信息安全
如若转载,请注明出处:http://www.obzwqc.com/product/list-2.html